One of the challenges of prompt-based image generation is maintaining style consistency. The StyleAligned technique can be used to generate images with a consistent style.
Workflow
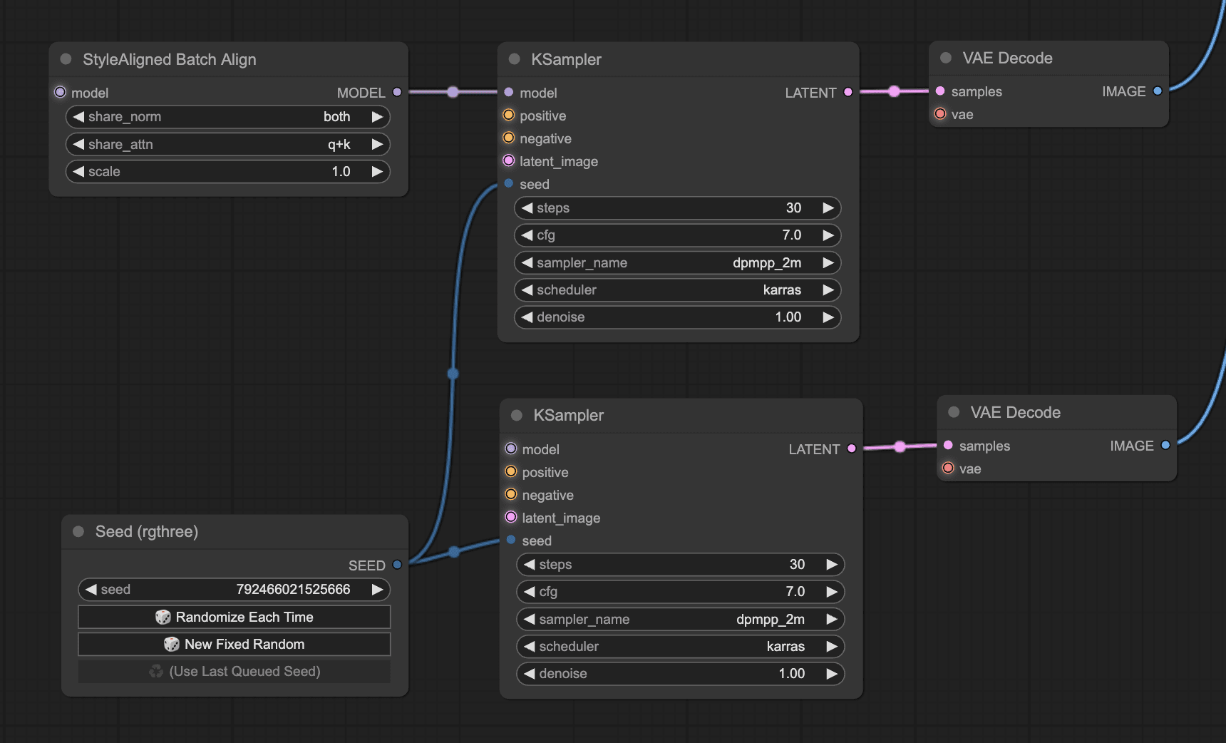
By adding two KSampler nodes with the identical settings in ComfyUI and applying the StyleAligned Batch Align node to only one of them, you can compare how they produce different results from the same seed value.

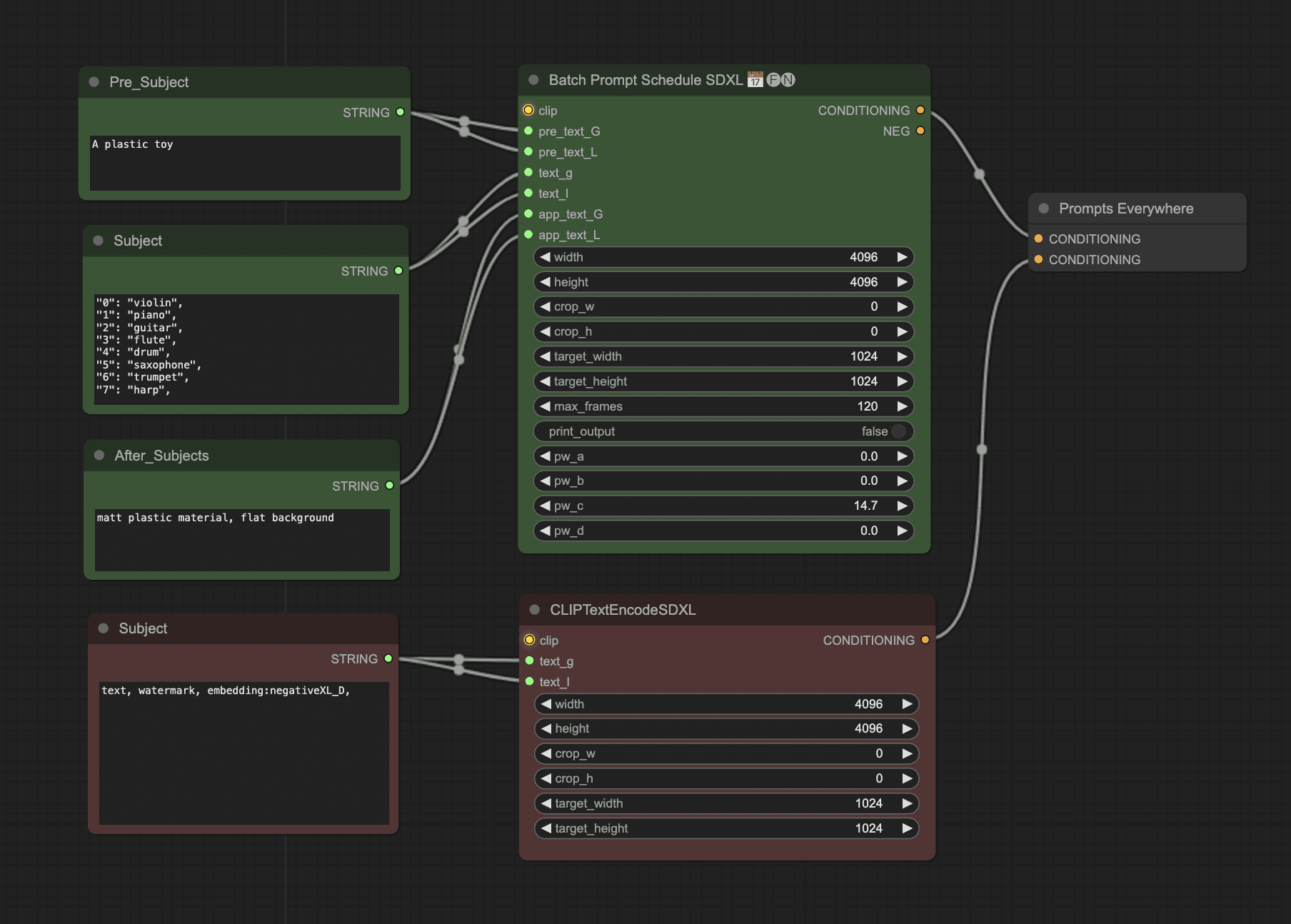
In this workflow, the DynaVision XL model was used and multiple images were created in batch using the Batch Prompt Schedule node.


Comparison
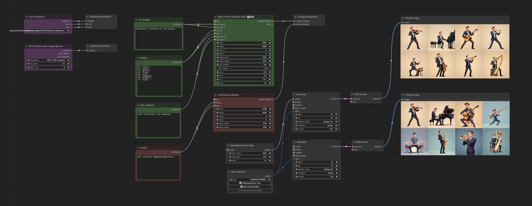
The differences are pretty obvious when comparing the generated images. The images generated using StyleAligned are much more consistent in colour, composition, and style.


And for photorealistic images, the differences can be seen in the composition and background.

Links
- Style Aligned Image Generation via Shared Attention: Link
- StyleAligned for ComfyUI: GitHub repository
- ComfyUI workflow file: comyfui-style-aligned-workflow.json
- Tutorial video: Link